查看: 71|回复: 0

重磅!2023年上海市义务教育阶段学校招生入学实施意见及 ...

[复制链接]

3

主题

4

帖子

10

积分

新手上路

Rank: 1

积分
10
发表于 2023-6-23 14:36:29 | 显示全部楼层 |阅读模式
公众号转自上海市教委政务微信“上海教育”

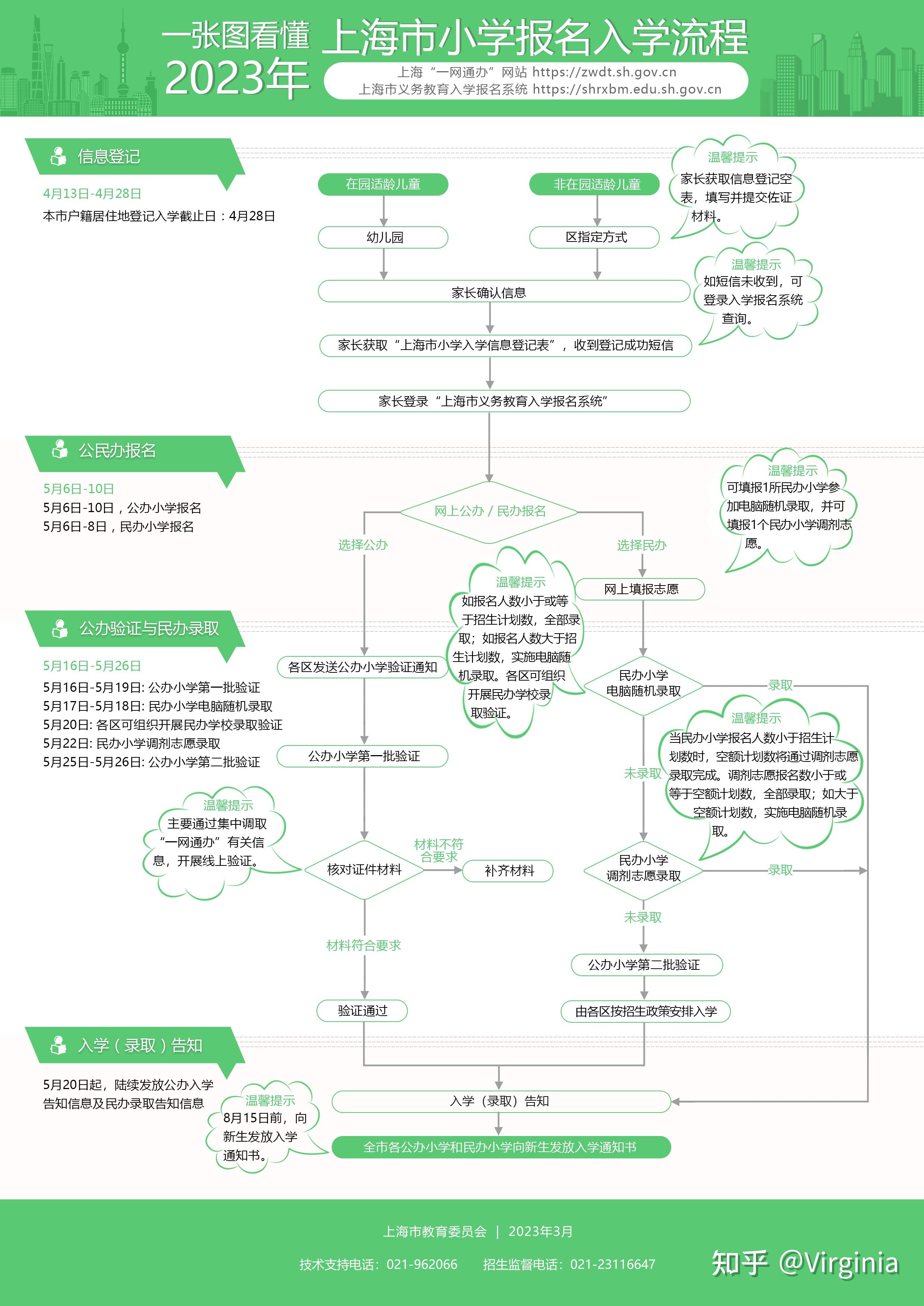
3月30日,上海市教委公布《2023年本市义务教育阶段学校招生入学工作的实施意见》(简称《实施意见》),政策与2022年保持总体一致,体现便民服务、不挑生源、促进优质均衡的导向。据悉,今年本市应用“一网通办”网站(http://zwdt.sh.gov.cn)义务教育入学专栏或“上海市义务教育入学报名系统”(http://shrxbm.edu.sh.gov.cn,以下简称“入学报名系统”)开展义务教育招生工作。“入学报名系统”将于4月12日开通,为全市适龄儿童的家长以及各区招生工作提供服务。

划重点

(一)应用“一网通办”网站(http://zwdt.sh.gov.cn)义务教育入学专栏或“上海市义务教育入学报名系统”(http://shrxbm.edu.sh.gov.cn),提供登记、验证等线上服务和招生入学咨询服务,为家长办理子女入学手续提供便利。

(二)小学班额不超过45人、初中班额不超过50人。

(三)实施均衡分班,严禁本市义务教育阶段学校举办各类重点班、实验班、快慢班、特色班等;严禁以各类考试、竞赛、培训成绩或证书等作为招生依据或参考,严禁以任何形式选拔学生。全面取消各类特长生招生,各区不得安排义务教育阶段学校特长生招生计划。

小学阶段招生
(一)入学信息登记。

适龄儿童家长可凭“一网通办”或“随申办”实名账号登录“上海市义务教育入学报名系统”,查询入学信息,进行在线报名。各区教育行政部门要切实做好人员培训、设施设备配备、网络畅通等保障工作,合理安排相关工作人员,确保适龄儿童入学信息登记工作顺利进行。

2023年小学阶段招生入学对象为:2016年9月1日-2017年8月31日出生,年满6周岁的儿童;确因身体状况等特殊原因不能当年度入学的,可向所在区教育行政部门申请推迟一年入学。上一年度因身体状况等特殊原因未入学的,可向所在区教育行政部门提出入学申请。

(二)公民办小学入学报名。

公办小学报名时间为5月6日-5月10日,民办小学报名时间为5月6日-5月8日。

(三)统筹居住地入学。

根据本市有关规定,继续做好本市户籍“人户分离”适龄儿童居住地登记入学工作。具有本市户籍的适龄儿童确有困难不能在户籍地入学的,凭《本市户籍人户分离人员居住登记(回执)》(截止日为4月28日),申请居住地登记入学,区教育行政部门结合本地区实际,制定“人户分离”适龄儿童入学实施细则,先安排户籍地与实际居住地一致的适龄儿童就近入学,再在区域内统筹安排“人户分离”适龄儿童入学。4月6日,各区公布本市户籍“人户分离”适龄儿童入学实施细则。

(四)来沪人员随迁子女入学。

2023年来沪人员适龄随迁子女需在本市接受义务教育的,适龄儿童须持有效期内《上海市居住证》或《居住登记凭证》,父母一方须持有效期内《上海市居住证》,且一年内(2022年7月1日至2023年6月30日)参加本市职工社会保险满6个月(不含补缴,有关政策允许补缴的除外)或连续3年(从首次登记日起至2023年6月30日)在街镇社区事务受理服务中心办妥灵活就业登记。

(五)公办小学验证。

5月16日-5月19日,开展本市公办小学第一批验证。各区指定的报名验证点主要通过集中调取“一网通办”有关信息,对已完成公办小学报名的适龄儿童以及家长的证件进行核对。“随申办”或“一网通办”网站中的电子证照与纸质证件可同等效力使用。
本市户籍的儿童,家长须提供户口簿、《上海市小学入学信息登记表》,在居住地登记就读的还需提供《本市户籍人户分离人员居住登记(回执)》或廉租房相关材料等。
非本市户籍的儿童,家长须提供户口簿、《上海市小学入学信息登记表》、父母一方有效的《上海市居住证》、参加本市职工社会保险证明或《就业失业登记证》,以及适龄儿童本人的合法居住证件。
5月20日起,对已验证通过的适龄儿童,陆续发送公办小学入学告知信息。未被民办小学录取的,参加公办小学第二批验证,时间为5月25日-5月26日。

另外,小B为大家整理了今年2023年小学报名入学时间流程,请大家关注本公众号并收藏。





图片来源:上海市教育委员会



图片来源:上海市教育委员会


温馨提示
今年义务教育招生继续提供在线咨询、在线验证等便民服务。4月13日-24日,本市小学五年级学生进行初中入学相关信息核对、更正,民办一贯制学校征求学生直升意愿,跨区就读的本市户籍小学五年级学生办理申请回户籍(居住)地就读手续。4月13日-28日,适龄儿童进行小学入学信息登记。5月5日,实施民办一贯制学校直升录取。5月6日-10日,开展小学入学网上报名,公办小学的报名截止日为5月10日,民办小学的报名截止日为5月8日。5月11日-13日,开展民办初中网上报名。5月16日-19日,开展公办小学第一批验证。5月17日-18日,对报名人数超过招生计划数的民办学校实施电脑随机录取。5月20日起,陆续发放公办学校入学告知信息及民办学校录取告知信息。5月22日,民办学校调剂志愿录取。5月25日-26日,开展公办小学第二批验证。8月15日前向新生发放“入学通知书”。2023年上海市义务教育阶段学校---招生入学政策问答关于2023年上海市义务教育阶段学校招生入学政策,你关心的20个问答都在这,和小B一起来看↓↓

1.今年义务教育阶段学校招生入学工作基本原则是什么?2023年本市将认真贯彻落实《中华人民共和国义务教育法》《中共上海市委 上海市人民政府关于贯彻〈中共中央 国务院关于深化教育教学改革全面提高义务教育质量的意见〉的实施意见》(沪委发〔2020〕3号)等政策法规,以促进义务教育优质均衡发展、办好每一所学校为目标,以规范学校招生行为、切实维护适龄儿童的合法入学权益为原则,依法实施义务教育阶段学校招生入学工作。推广应用“一网通办”电子证照,提供登记、验证等线上服务和招生入学咨询服务,继续实施2022年推出的“可凭网签合同办理入学”的便民措施,为家长办理子女入学手续提供便利。
推进义务教育阶段学校免试就近入学全覆盖。严禁以各类考试、竞赛、培训成绩或证书等作为招生依据或参考,不得以面试、面谈、测评等名义选拔学生。民办义务教育阶段学校招生纳入审批地统一管理,与公办学校同步招生;对报名人数超过招生计划的,实行电脑随机录取。
2.本市“一网通办”可为家长办理子女入学提供哪些服务?本市应用“一网通办”网站或“上海市义务教育入学报名系统”(简称“入学报名系统”)开展义务教育招生工作。“入学报名系统”2023年4月12日起向社会开放,为全市适龄儿童的家长以及各区招生工作提供服务。
家长可访问“一网通办”网站(http://zwdt.sh.gov.cn),点击“义务教育入学专栏”,或直接访问http://shrxbm.edu.sh.gov.cn进入“入学报名系统”。
通过“入学报名系统”,适龄儿童家长可及时了解市教委公布的招生政策和政策问答、各区教育行政部门公布的义务教育阶段学校招生入学实施方案、招生划片范围等,进行网上报名,查询子女入学相关信息等。
家长也可访问“随申办”APP,查询有关招生政策,办理子女入学报名等相关手续。
3.适龄儿童如何进行小学入学信息登记?2023年小学招生入学对象为:2016年9月1日-2017年8月31日出生,年满6周岁的本市户籍适龄儿童和符合条件的非本市户籍适龄儿童。所有符合条件的适龄儿童就读本市小学均须进行小学入学信息登记。
4月13日-4月28日为小学入学信息登记日,4月28日后不得更改入学信息。在本市幼儿园就读的,由幼儿园教师提前发给家长信息登记草表,由家长确认;需要变更信息的,由家长提供相关佐证材料,经审核后可进行变更,形成信息登记表,家长确认无误后,完成信息登记,获取《上海市小学入学信息登记表》和“入学报名告知书”。不在本市幼儿园就读的,通过各区教育部门指定的方式获取信息登记空表,填写完成并附上佐证材料后按照各区教育部门确定的方式提交,由各区教育部门落实信息登记工作。确需现场办理的,可按照预约时段,携带有关证件,到有关登记点现场办理。
信息登记时,家庭需明确一人为办理儿童入学手续的关联监护人,由幼儿园登记点或区指定登记点的工作人员完成家长与儿童的关联。当年度仅可由该监护人使用本人“一网通办”或“随申办”实名账号登录“入学报名系统”办理儿童入学相关手续。
完成入学信息登记后,家长可通过手机获取“上海基础教育”发出的短信“【上海基础教育】XXX家长:您好!您已完成孩子的入学信息登记。《上海市小学入学信息登记表》为入学报名的重要凭证,请妥善保管。”
4.今年如何进行幼升小网上报名?完成幼升小信息登记的适龄儿童家长,须在“一网通办”网站义务教育入学专栏或“入学报名系统”进行在线报名,进入“幼升小报名(公办、民办)”页面,点击选择“公办小学报名”或“民办小学报名”(只能二选一,如完成“公办小学报名”,则不能再报名民办小学,反之亦然),其中公办小学报名时间为5月6日-5月10日,民办小学报名时间为5月6日-5月8日。有意愿选择民办小学就读的,请家长务必仔细阅读相关民办小学发布的招生简章,特别是招生计划、收费情况等。
进入“公办小学报名”页面,会出现“报名指南”,提示家长要通过“报名登录”“确认提交”“报名成功”三个环节方能确保报名成功。家长须仔细阅读“报名指南”并勾选“我已阅读公办小学网上报名指南,知晓公办小学报名步骤,同意报名成功后不再进行修改”后,方可正式报名。
进入“民办小学报名”页面,会出现“报名指南”,提示家长要通过“报名登录”“填报志愿”“确认提交”“报名成功”四个环节方能确保报名成功。家长须仔细阅读“报名指南”并勾选“我已阅读民办小学网上报名指南,知晓民办小学报名步骤,同意报名成功后不再进行修改”后,方可正式报名。每个适龄儿童可填报1个民办小学报名志愿,并可填报1个民办小学调剂志愿。调剂志愿分为三类:同校调剂(同校内住宿或走读等分类计划间调剂)、区内调剂(就读意愿区内其他民办学校间调剂)、集团内调剂(同一集团内外区其他民办学校间调剂),可在3类调剂类型中选择一个调剂志愿。
例如,家长报名了就读意愿区内一所民办小学的住宿志愿,该家长在填报调剂志愿时可以报名这所小学的走读志愿;或者报名就读意愿区内其他民办小学;或者报名这所小学所属集团在外区有寄宿条件的民办小学。
报名民办小学前,请家长务必仔细阅读有关民办小学的招生简章,特别是招生计划类型及其条件、收费情况等。如遇部分报名志愿须确认是否符合报名条件,家长须作出确认后方可继续报名。
无论报名公办小学还是民办小学,一旦点击“确认提交”按钮,将完成报名,不得再次报名、更改报名信息或放弃报名志愿。
如家长不选择报名公办小学,又未被民办小学录取的,根据第一批公办小学验证和已分配入学的实际情况,以本市户籍人户一致优先、同类排序靠后(比如同属人户一致类,即排在此类靠后)为原则,由相关区教育行政部门按照当年度区、校招生政策和细则安排入学。
5.本市公办小学如何进行验证?5月16日-5月19日各区教育部门组织公办小学第一批验证,根据从上海“一网通办”集中调取的有关信息,与已登记的信息进行比对。验证通过的,将通过短信和“入学报名系统”告知家长;信息不一致的,由家长根据有关要求,及时提供相关证件信息用于比对。
5月20日起,对已验证通过的适龄儿童,陆续发送公办小学入学告知信息。
5月25日-5月26日开展公办小学第二批验证。
6.区教育行政部门如何统筹安排本市户籍人户分离的适龄儿童就学?根据本市有关文件规定,2023年继续做好本市户籍人户分离适龄儿童居住地登记入学工作。具有本市户籍的适龄儿童确有困难不能在户籍地入读小学的,凭本市街镇社区事务受理服务中心出具的《本市户籍人户分离人员居住登记(回执)》(凭居住房屋产权证明、租用公房凭证、包括公共租赁房在内的房屋租赁登记备案证明等办理),申请居住地登记入学(截止日为2023年4月28日)。
各区教育行政部门根据登记入学人数和学校资源分布情况在区域内统筹安排本市户籍“人户分离”适龄儿童入学。如登记入学的学生数小于或等于学校招生计划数,按照“就近对口入学”的原则,安排学生进入义务教育阶段公办学校就读;如登记入学的学生数大于学校招生计划数,按照“户籍地与居住地一致优先”原则,先安排户籍地与实际居住地一致的适龄儿童,再统筹安排本市户籍“人户分离”的适龄儿童入学,统筹时参照适龄儿童实际居住时间、与同住监护人的关系等因素排序。4月6日,各区教育行政部门公布本市户籍“人户分离”适龄儿童入学实施细则。
本市集体户籍适龄儿童参照居住地登记入学办法就读。本市户籍居住廉租房的适龄儿童可凭户口簿及相关居住证明在廉租房所在地登记入学,由区教育行政部门安排就近入学。
7.今年小升初如何进行信息核对?公办初中如何对口入学?今年“入学报名系统”继续与小学五年级学生学籍信息对接。4月13日-4月24日,小学五年级学生家长须通过学生就读小学,核对“入学报名系统”中的相关信息(户籍地址、居住地地址等),并正确填写家长手机号码(作为家长接收初中入学信息的联系方式),获取《上海市初中入学信息核对表》。如发现有关信息与实际情况不符的,应在4月24日前向学生就读小学提交有关佐证材料,由就读小学审核后进行更正。4月24日为本市小学五年级学生初中入学相关信息核对、更正截止日。
信息核对或信息登记时,家庭需明确一人为办理学生入学手续的关联监护人,由小学登记点或区指定登记点的工作人员完成家长与学生的关联。当年度仅可由该监护人使用本人“一网通办”或“随申办”实名账号登录“入学报名系统”办理学生入学相关手续。
在外省(自治区、直辖市)就读五年级的本市户籍学生、符合条件的非本市户籍学生,如需在本市就读六年级,可通过各区教育部门指定的方式进行信息登记,获取《上海市初中入学信息登记表》,由区教育行政部门统筹安排入学。
各区教育行政部门在生源预测的基础上,公布各公办初中招生入学划片方案。按照区教育行政部门公布的划片入学方案与招生计划,采取小学划片对口、居住地段对口或“电脑派位”等方式免试招收小学毕业生进入初中就读。公办寄宿制学校(上海市回民中学除外)限在本区范围内招生。
8.跨区就读的小学五年级学生可以回户籍所在地或居住地就读公办初中吗?跨区就读的本市户籍小学五年级学生,毕业后可在学籍所在区就读初中,也可根据实际情况申请回户籍(居住)地所在区就读初中。确需回户籍(居住)地入学的学生,应向就读小学提出申请,由学校告知核对证件、网上申请、统筹安排等事项,家长在网上填报《本市户籍学生回户籍(居住)地就读申请表》,经核对符合条件的,由户籍(居住)地区教育行政部门统筹安排进入公办初中学校就读。办理申请回户籍(居住)地就读手续的截止日期为4月24日。
9.今年是否继续对部分民办义务教育学校采取购买学位政策?根据国家和本市规范民办义务教育工作的要求,今年将继续对部分民办义务教育学校采取购买学位政策。纳入购买学位范围的民办义务教育学校,在办学性质上属于民办学校,与其他民办学校一样实行公办民办同步招生、报名人数超过招生计划数时实施电脑随机录取。对于纳入购买学位范围的民办义务教育学校,各区可参照本市义务教育阶段公办学校生均经费基本标准购买学位。民办义务教育学校学费低于市公办生均经费基本标准的,按照学费购买学位;民办义务教育学校学费高于市公办生均经费基本标准的,按照市公办生均经费基本标准购买学位,差额由学生缴纳补足。具体情况请查阅学校招生简章。
10.如果有意愿就读民办初中,如何进行网上报名?2023年民办初中招生继续实行网上报名,有意愿选择民办初中就读的学生,请家长务必仔细阅读民办初中发布的招生简章,特别是招生计划类型及其条件、收费情况等,并于5月11日-5月13日进行民办初中网上报名。报名时登录“一网通办”网站义务教育入学专栏或“入学报名系统”,点击“民办初中报名”按钮进行网上报名。
进入网上报名页面,会出现“报名指南”,提示家长要通过“报名登录”“填报志愿”“确认提交”“报名成功”四个环节方能确保报名成功。家长须仔细阅读“报名指南”并勾选“我已阅读民办初中网上报名指南,知晓报名步骤,同意报名成功后不再进行修改”后,方可正式报名。
完成小升初信息核对的学生家长,须进行在线报名,进入民办初中报名页面,进入志愿填报流程。先自动跳转到所确定的区,再填报民办初中志愿。每个学生可填报1个民办初中报名志愿,并可填报1个民办初中调剂志愿。调剂志愿分为三类:同校调剂(同校内住宿或走读等分类计划间调剂)、区内调剂(就读意愿区内其他民办学校间调剂)、集团内调剂(同一集团内外区其他民办学校间调剂),可在3类调剂类型中选择一个调剂志愿。
例如,家长报名了就读意愿区内一所民办初中的住宿志愿,该家长在填报调剂志愿时可以报名这所初中的走读志愿;或者报名就读意愿区内其他民办初中;或者报名这所初中所属集团在外区有寄宿条件的民办初中。
如遇部分报名志愿须确认是否符合报名条件,家长须做出确认后方可继续报名。
一旦点击“确认提交”按钮,将完成报名,不得再次报名、更改报名信息或放弃报名志愿。
11.在网上报名民办学校时,如报了不符合条件的志愿,会产生什么后果?为提高市民对教育资源的多样化需求与民办学校资源供给的匹配度,本市允许民办学校按寄宿、走读等不同情况设置分类招生计划。家长在网上报名民办学校时,请务必仔细阅读相关民办学校的招生简章,特别是民办学校的招生计划类型及其条件、收费情况等。部分报名志愿须家长确认是否符合报名条件,一旦填报并确认提交,不得再次报名、更改报名信息。
对于不符合相关分设计划报名条件的学生,请不要报名相关志愿。对于需家长确认是否符合报名条件的计划,各区可组织验证,验证时间为5月20日。验证不通过的将不予录取。如报名调剂志愿,按调剂志愿的相关规则录取;如调剂志愿未录取或未报名调剂志愿,由其就读意愿区按公办学校招生办法安排入学。
12.报名民办学校何种情况下实施电脑随机录取?如何确保民办学校电脑随机录取的公正公平?如报名人数(分类计划,下同)小于或等于招生计划数,全部录取;如报名人数大于招生计划数,由各区教育行政部门组织实施电脑随机录取。电脑随机录取时间为5月17日-5月18日。
本市将采取多种措施保障电脑随机录取的公正公平。一是各区使用全市统一的电脑随机录取软件;二是鼓励各区在电脑随机录取过程中引入公证机构参与;三是电脑随机录取全过程向市、区两级教育行政、督导、纪检监察部门以及学校家委会代表等公开,自觉接受社会监督;四是实施电脑随机录取全程录像;五是电脑随机录取结束,结果及时由区教育行政部门负责公布,并导入“入学报名系统”。
13.民办一贯制学校小学毕业生可以直升本校初中部吗?民办一贯制学校一般应设置初中阶段本校免试直升计划和校外招生计划,由所在区教育行政部门和学校制定具体实施方案。如本校直升意愿人数小于或等于免试直升计划数,可全部直升;如本校直升意愿人数大于免试直升计划数,将由区教育行政部门实施电脑随机录取。
民办一贯制学校小学毕业生如有意愿在本校直升,须于4月13日-4月24日期间,由家长在《上海市初中入学信息核对表》中选择“本校直升”意愿;如未在规定时间内选择“本校直升”意愿,则不能被本校直升录取。民办一贯制学校直升录取的时间为5月5日。
民办一贯制学校小学毕业生本校直升,必须坚持免试原则,不得组织任何形式的考试、测评、面试或面谈。
选择本校直升意愿但未被电脑随机录取的小学毕业生,可以参加民办初中网上报名,也可以根据意愿由相关区教育行政部门按照公办初中入学办法安排入学。
14.小升初如何实施“公民办学校同步招生”?2023年继续实施公民办初中同步招生。有意愿就读公办初中的学生根据就读意愿区教育行政部门确定的划片对口、居住地段对口或“电脑派位”等方式入学。
报名民办初中未被录取的,根据公办初中已分配入学的实际情况,以对口生源优先、同类排序靠后(如同属对口某公办初中的生源,即排在此类学生靠后)为原则,由相关区教育行政部门按照当年度区、校招生政策和细则安排入学。如已填报《本市户籍学生回户籍(居住)地就读申请表》,按照填表时所选择的户籍(居住)地,由相关区教育行政部门统筹安排进入公办初中就读。
15. 家长如何获悉民办学校电脑随机录取结果?民办学校电脑随机录取结果产生后,“入学报名系统”将发送手机短信告知家长电脑随机录取结果,家长也可访问各区指定网站、登录“一网通办”网站义务教育入学专栏或“入学报名系统”查询。各区可组织民办学校录取验证,验证时间为5月20日。
一旦被报名的民办学校录取,不得放弃。
16.如报名民办学校调剂志愿,将如何录取?5月17日-5月18日各区组织实施报名志愿电脑随机录取时,将同时举行调剂志愿的电脑随机录取,产生顺序号。5月22日根据报名志愿录取情况开展调剂志愿录取。当民办学校报名人数小于招生计划数时,空额计划数将根据调剂志愿随机录取顺序号录取。调剂志愿录取结果将发送手机短信告知家长,家长也可以访问各区指定网站、登录“一网通办”网站义务教育入学专栏或“入学报名系统”查询。
一旦被报名的民办学校调剂志愿录取,不得放弃。
17.境外学生报名民办学校如何录取?境外学生报名民办学校,原则上与境内学生一样参加民办学校录取,当报名人数超过招生计划数时参加电脑随机录取。
个别境外学生比例较高的民办学校经审核同意可在学校计划中分设境外招生计划,用于招收境外学生。当境外学生报名人数小于或等于境外招生计划数时,全部录取;大于境外招生计划数时,同样实施电脑随机录取。具体分设境外招生计划的学校,境外学生家长可查询有关学校的招生简章。
18.来沪人员适龄随迁子女就读本市义务教育阶段学校必须具备哪些条件?根据《上海市人民政府办公厅延长〈关于来沪人员随迁子女就读本市各级各类学校的实施意见〉有效期的通知》(沪府办〔2023〕3号)等要求,2023年,来沪人员适龄随迁子女需在本市接受义务教育的,适龄儿童须持有效期内《上海市居住证》或《居住登记凭证》,父母一方满足下列两种情形之一:
第一种情形:持有效期内《上海市居住证》,且一年内(2022年7月1日起至2023年6月30日)参加本市职工社会保险满6个月的证明(不含补缴,有关政策允许补缴的除外);
第二种情形:持有效期内《上海市居住证》,且连续3年(首次登记日起至2023年6月30日)在街镇社区事务受理服务中心办妥灵活就业登记。
区教育行政部门可结合本区实际,统筹安排适龄随迁子女入学。来沪人员随迁子女入学,小学阶段以安排进入公办学校为主,部分地区确实无法安排公办学校入学的,应统筹安排进入政府购买服务的以招收随迁子女为主的民办小学就读。初中统一安排至公办学校就读,入学后学校应告知学生及家长完成义务教育后报考本市高中阶段学校的相关规定和政策。
本市完善义务教育阶段学生学年注册制度,由各区教育行政部门和学校向学生家长发放“学年注册告知书”,明确注册对相关证件核对的要求。
19.今年义务教育阶段中小学的“校园开放日”将如何进行?为宣传和展示本市推进义务教育优质均衡发展成效,让市民更加贴近、深入了解“家门口的好学校”,今年本市所有义务教育公办学校将开展“校园开放日”,民办学校也可开展。“校园开放日”不与招生录取挂钩。
4月7日开始开展“校园开放日”活动。各区将在区教育网站或微信公众号集中公布学校“校园开放日”时间安排和开放方式。“校园开放日”期间,学校不得组织报名或变相报名,不举行任何形式的测试、测评、面试、面谈或调查,不收任何学生的简历等材料。
20.今年如何开展各区招生入学咨询服务和招生工作监管?各区教育部门将继续为家长线上查询招生入学有关政策、进行政策咨询提供便利条件。家长可通过各区教育网站、微信公众号等在线方式查询招生入学相关具体信息。查询信息后仍有政策问题需要咨询的,可通过各区教育部门公布的在线方式(如微信公众号、电子邮箱等)或咨询电话进行咨询。
市、区教育行政、纪检监察、督导部门加强对义务教育阶段招生工作的指导、监督与管理,特别是加强民办学校电脑随机录取过程和结果的监督与管理。依法依纪查处招生入学工作过程中的违纪违规事件,确保义务教育阶段学校招生入学工作规范有序进行。
公办学校在招生过程中,举办重点班、实验班、快慢班、特色班等,报名录取学生时以学生各类考试、竞赛、培训成绩或证书等为依据或参考的,或拒绝具有接受普通教育能力的适龄残疾儿童入学的,根据《中华人民共和国义务教育法》等有关规定,由所在区教育行政部门责令限期改正,经查实,情节严重的,对直接负责的校长和其他相关人员依法给予处分。
民办学校在招生录取过程中未兑现“三个承诺”(不提前组织学生报名或变相报名,不举行任何形式的测试、测评、面试、面谈或调查,招生录取不与任何培训机构挂钩),以考试(测试)等方式选拔录取学生的,录取学生时以学生各类考试、竞赛、培训成绩或证书等为依据或参考的,或存在招收无学籍材料学生,利用招生入学违规收费,组织对报名的学生家长进行测评、调研等活动,擅自在计划外招收学生等违规招生行为的,由所在区教育行政部门根据《中华人民共和国民办教育促进法》等有关规定,责令校长或有关责任人员及时纠正,并酌情核减该校的招生计划数,核减政府专项扶持资金。
招生违规情况记入校长和教师信誉档案,与职称职级评定、评先评优相挂钩。市教委将招生违规情况、对违规现象的监督查处情况纳入对区政府教育工作考核。
今年“入学报名系统”继续开辟实名“举报投诉”栏目,发现有违规情节的,学生和家长可对招生中的违规现象提供确凿的证据(照片、音频、视频等),进行实名举报。市教委招生监督电话为:021-23116647(周一至周五9:00—11:00,14:00—17:00)。

总结
教育少走弯路,就是成功!
教育环环紧扣,每一次的教育选择,都是孩子未来重要基石。
- 关注该公众号,更多教育干货在这里 -
一个喜欢旅行的教育博主·贝拉,分享优质体制内体制外教育内容;关注分析上海升学,研究公办学校、民办双语、外籍学校的个人工作室;Bella老师8年上海体制内转体制外升学经验,持有IB国际课程教师资格证以及初中英语国家教师资格证。
回复

使用道具 举报

您需要登录后才可以回帖 登录 | 立即注册

本版积分规则

Archiver|手机版|小黑屋|多点娱乐

GMT+8, 2025-10-13 03:22 , Processed in 0.123958 second(s), 23 queries .

Powered by Discuz! X3.4

© 2001-2017 Comsenz Inc.

快速回复 返回顶部 返回列表